Электронная библиотека

FineXpert.ru - большая библиотека статей и видео по тематике управления бизнес-процессами, использования AI для повышения эффективности вашего бизнеса. 

"Видео"
137
"Статей"
218
"Просмотров"
2234549
"Книг"
67

Работа в Business Studio. Дайджест № 2, Апрель 2018 г.

Версия для печати
Владимир Репин, Людмила Калошина

Владимир Репин, Людмила Калошина

Импорт процесса в нотации BPMN из MS Visio в Business Studio. Моделирование стратегической карты целей компании в Business Studio. Настройка рисков процесса для внутренних аудиторов 

02.04.2018
0
3883

1.Импорт процесса в нотации BPMN из MS Visio в Business Studio

Л.Н. Калошина Руководитель проектов, специалист по Business Studio, тренер.

Очень редко, когда компании начинают внедрять Business Studio «с нуля». Обычно внедрению специального программного обеспечения для моделирования бизнес-процессов предшествует несколько лет кропотливой и трудоёмкой работы в MS Visio. Количество схем прямо пропорционально времени внедрения процессного подхода. И конечно, жалко бросать готовые схемы, модели процессов, накопленные наработки в MS Visio.

Если переносить в Business Studio схемы из MS Visio вручную (схемы перерисовывать), то нужен отдельный человеческий ресурс. Занятие это трудоёмкое, скучное, нудное и неинтересное.

С недавнего времени в Business Studio появилась возможность импортировать схемы бизнес-процессов из MS Visio, что существенно сокращает время переноса существующих регламентов и схем бизнес-процессов, и, как результат, сокращается время внедрения программного продукта. Рассмотрим импорт процесса в нотации BPMN из MS Visio в Business Studio (в данном примере версия 4.2.6624).

Итак, предположим, что у нас есть модель бизнес-процесса в нотации BPMN в MS Visio:

Рис. 1.1. Схема процесса в MS Visio.

Для того, чтобы выполнить импорт, нужно нажать одноименную кнопку в панели инструментов среды Business Studio.

Рис. 1.2. Кнопка импорта в Business Studio.

Выбираем «Импорт схемы BPMN из Visio».

Рис. 1.3. Импорт схемы BPMN из Visio.

В открывшемся окне выбираем файл для импорта.

Рис. 1.4. Выбор файла в MS Visio.

! Важно отметить, что имя файла может быть любым. А вот название станицы в MS Visio импортируется в название процесса. ! Еще один важный момент: при выполнении импорта, MS Visio должен быть закрыт. В окне «Выполнение импорта» ничего не меняем, нажимаем кнопку с красным флажком «Выполнить импорт» и ждем, пока не пройдет импорт. У каждого пункта в колонке «Состояние этапа» должно стоять «Успешно». После этого окно можно закрыть.

Рис. 1.5. Выполнить импорт.

Чтобы в Навигаторе в закладке «Субъекты» отобразились импортированные элементы, нужно нажать кнопку «Обновить дерево».

Рис. 1.6. Обновить дерево. После обновления субъекты появились.

Рис. 1.7. Субъекты.

Очевидно, что «Сотрудник, ответственный за подготовку Документа» - это роль, но по правой кнопке преобразовать его можно только в Подразделение.

Рис. 1.8. Попытка преобразования типа субъекта.

Поэтому создадим новую роль, назовем ее «Сотрудник ответственный за подготовку Документа».

! Важно, что элементов с одинаковыми названиями быть не должно, поэтому запятую добавим позже.

Рис. 1.9. Создание роли. Проверяем, что Документы тоже загрузились.

Рис. 1.10. Проверка загрузки документов.

Схема бизнес-процесса после импорта выглядит следующим образом:

Рис. 1.11. Импортированная схема процесса.

Осталось заменить субъекта с Должности на Роль. Для замены субъекта нажимаем правой кнопкой и выбираем «Сменить объект» и выбираем созданную Роль. Тепрь ненужную должность можно удалить.

Рис. 1.12. Сменить объект. В итоге получаем готовую модель бизнес-процесса.

Рис. 1.13. Готовая схема процесса.

Пакетом импорта удобно пользоваться для загрузки готовых схем бизнес-процессов из MS Visio в Business Studio.

2.Моделирование стратегической карты целей компании в Business Studio

Иван Глебов Бизнес-аналитик, член ABPMP Russia.

Первый вопрос, который бизнес-аналитик должен задать себе и руководству компании: «Какие цели сейчас стоят перед моделируемым бизнесом?» Потому что бизнес-моделирование не имеет существенного смысла, пока этот вопрос не будет рассмотрен. И ответом на него является составление стратегической карты целей компании. Упрощённо верхний уровень деятельности любой коммерческой организации можно представить следующей иллюстрацией:

Рис.2.1. Входы и выходы компании

Стрелки на иллюстрации имеют следующие значения: - Управление – это цели компании, ожидания инвесторов и владельцев компании, ситуация на рынке, а также внешние нормативные документы (например, государственные законы и требования контролирующих органов).

  • Обеспечение – это то, чем располагает компания для ведения своей деятельности (например, персонал компании и основные средства компании).
  • Вход – это то, что служит входными объектами деятельности компании (например, сырьё, детали, запросы клиентов).
  • Выход – это то, что является результатом деятельности компании (товары и услуги компании).

Очевидно, что если на компанию не оказывается управляющее воздействие или в стрелке “Управление” нет точных формулировок о целях компании, то качество содержимого в стрелке “Выход” резко падает.

В предыдущей статье “Моделирование организационной структуры Компании” (см. “Работа в Business Studio”, Дайджест №1) рассматривалось моделирование организационной структуры компании (стрелка “Обеспечение”).

В этой статье будет рассмотрено моделирование целей компании (стрелка “Управление”).

Диаграмма, которая используется для документирования главных стратегических целей, поставленных перед компанией или руководством компании, называется “стратегическая карта”. Подробнее, что такое “стратегическая карта”, можно узнать из книги “Стратегические карты” Роберта Каплана и Дейвида Нортона. Составление стратегической карты позволяет руководству компании структурированно осознать и сформулировать цели компании, а также донести их до остальных сотрудников компании.

На рис. 2.2 показано построение стратегической карты для вымышленной компании ООО "ИнТехПроект". Эта диаграмма имеется для ознакомления в демо-базе, поставляемой вместе со средой моделирования Business Studio от компании “СТУ-Софт”.

Диаграмма стратегической карты состоит из следующих элементов:

  • перспективы стратегической карты (горизонтальные дорожки);
  • цели компании (овалы);
  • показатели достижения целей (прямоугольники);
  • влияние целей друг на друга (стрелки);
  • связи показателей с целями компании (пунктирные линии).

Ещё следует обратить внимание, что на приведённых ниже диаграммах используются четыре перспективы: “Финансы”, “Клиенты”, “Внутренние бизнес-процессы”, “Обучение и развитие”. Но ничто не мешает вам дополнить этот перечень своими дополнительными вариантами.

Например, в вашей организации это могут быть перспективы “Соблюдение законов и стандартов” или “Надёжность и качество товаров и услуг”. Да и перспектива “Финансы” необязательно должна быть на первом месте, если у вас некоммерческая организация.

Рис. 2.2. Стратегическая карта (цели и показатели).

И если предыдущий вариант диаграммы можно нарисовать в программе Visio, то в среде моделирования Business Studio на диаграмму можно дополнительно вывести информацию о положении дел в компании: фактические и целевые значения показателей, а также информацию о текущей ситуации по достижению поставленных целей (см. рис. 2.3).

Рис. 2.3. Стратегическая карта (цели, показатели, значения показателей).

Целевые значения показателей в среду моделирования вводит бизнес-аналитик (по информации от руководства компании), а фактические значения показателей вводят сотрудники компании, назначенные ответственными за их ввод.

Для ввода фактических значений показателей сотрудниками компании используется инструмент Business Studio Portal. Но об этом будет рассказано в одной из следующих статей.

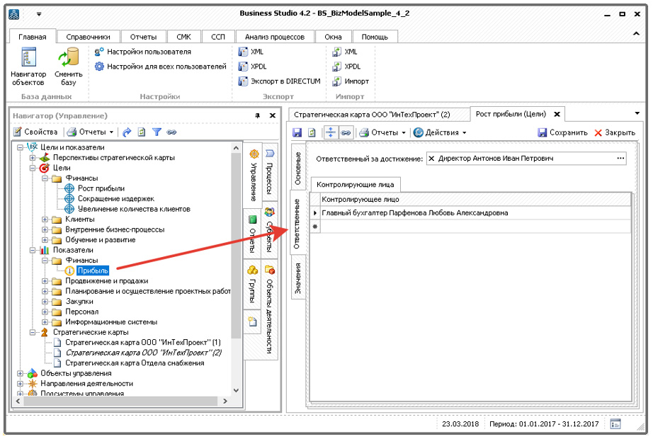
Также, в среде моделирования Business Studio можно: - назначить ответственных за достижение целей (см. рис. 2.4); - назначить ответственных за показатели достижения целей (см. рис. 2.5); - определить бизнес-процессы, в которых формируются показатели достижения целей (см. рис. 2.6).

Рис. 2.4. Назначение сотрудника, ответственного за достижение цели

Рис. 2.5. Назначение сотрудника, ответственного за показатель достижения цели

Рис. 2.6. Определение процесса, в котором формируется показатель.

В рамках одной статьи невозможно описать все замечательные возможности, которые имеет бизнес-аналитик, использующий среду моделирования Business Studio. А всё вышеописанное – лишь небольшая часть этих возможностей.

На этом мы закончим на наше знакомство по моделированию стратегических карт в Business Studio и вернёмся к ним в будущих публикациях на страницах дайджеста “Работа в Business Studio”.

В заключение хотелось бы призвать владельцев и топ-менеджеров компаний максимально широко мыслить при формировании стратегических карт и не ограничиваться только финансовыми целями при планировании деятельности своего предприятия. Потому что в современном мире появилось слишком уж много ненадёжных и некачественных товаров и услуг. А появляются они исключительно потому, что почти каждый современный бизнесмен (от англ. businessman – “делец”) ежедневно находится в состоянии погони за сиюминутной прибылью, забывая о других аспектах деятельности своего бизнеса (от англ. business – “дело”). В качестве примера к вышесказанному можно привести происходящий прямо сейчас конфликт между совладельцами компании “Юлмарт”, которые увлеклись делением финансовых потоков компании настолько, что уже привели свою когда-то успешную компанию к серьёзным финансовым потерям. Как в феврале 2018 года заявил журналистам один из совладельцев Дмитрий Костыгин: «Если бы не конфликт, “Юлмарт” сейчас имел бы оборот около 150 млрд, а не 30 млрд [рублей]». И сейчас, на фоне этого конфликта, в компании “Юлмарт” идут сокращения персонала и торговых площадей. Мы должны учиться на разных примерах – на хороших и на плохих!

И мы должны создавать и развивать свои успешные компании, производящие надёжные товары и предоставляющие качественные услуги во благо окружающих нас людей, которые обязательно отблагодарят нас добрым словом и “проголосуют” за наш бизнес рублём!

Об авторе: - Действительный член ABPMP Russia (Ассоциация Профессионалов Управления Бизнес-Процессами) http://abpmp.org.ru/contact/member/?member_id=838 - Два высших образования: - “Инженер по эксплуатации и ремонту радиоэлектронной аппаратуры” (Военная Академия ПВО Сухопутных Войск), - “Экономика и менеджмент” (МАИ, кафедра 502). - Более 20-ти лет работы в различных организациях на различных должностях (научно-исследовательских, коммерческих, сервисных, руководящих). - Более 10-ти лет работы в области бизнес-анализа (из них более 2-х лет ежедневного практического использования среды моделирования Business Studio).

3. Настройка рисков процесса для внутренних аудиторов

В.В. Репин Консультант по управлению, тренер, к.т.н., доцент, Генеральный директор ООО «Владимир Репин Менеджмент», член ABPMP Russian Chapter, автор 5 книг по бизнес-процессам.

Задача от внутренних аудиторов СМК компании - при проведении аудита необходимо фиксировать выявленные риски для каждого процесса (в т.ч. для каждой операций процесса), а так же указывать мероприятия по минимизации риска. Кроме того, требуется визуализировать факт наличия риска для операции процесса с индексом «R» и внутренним порядковым номером риска. С использованием редактора Meta Edit создан новый класс «Риски процесса».

Рис. 3.1. Создание класса «Риски процесса» в Meta Edit.

Для класса «Процессы» создан новый атрибут «Риски» - список рисков для процесса.

Рис. 3.2. Создание атрибута «Риски» для класса «Процессы»

Описание каждого риска для процесса включает следующие атрибуты:

  1. Номер риска (внутренний номер риска – свой для каждого риска каждого процесса).
  2. Наименование риска.
  3. Влияние риска – индекс от 1 до 5, показывает степень последствий риска для процесса.
  4. Вероятность риска – индекс от 1 до 5, качественная оценка вероятности реализации риска для процесса.
  5. Уровень риска – индекс от 1 до 25, считается как Влияние риска * Вероятность риска, оценка последствий, скорректированная на вероятность, используется для определения приоритета риска для процесса.
  6. Контрольная процедура – специальная операция для фиксации риска.
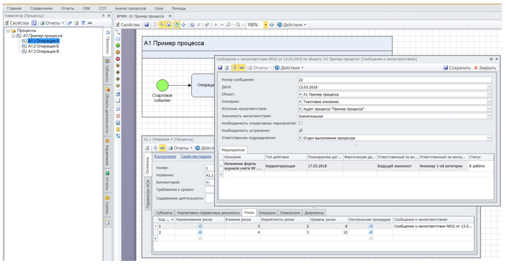
  7. Сообщение о несоответствии (см. ниже).

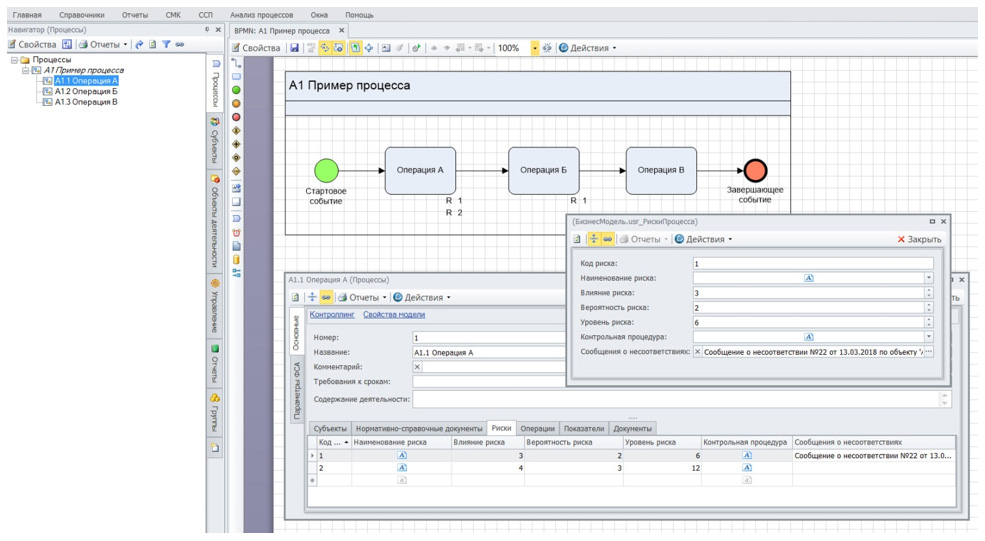
Рис. 3.3. Список рисков для процесса.

В Business Studio существует справочник «Сообщения о несоответствия» (см. цитату из руководства ниже). Для каждого сообщения о несоответствии может быть создано несколько мероприятий с указанием типа мероприятия, сроков (план, факт), ответственных и т.п. Вследствие архитектуры Business Studio привязать список мероприятий напрямую к конкретному риску процесса нельзя. Но можно привязать конкретное сообщение о несоответствии, для которого указать перечень мероприятий.

Рис. 3.4. Сообщение о несоответствии со списком мероприятий.

Для визуализации номера риска на схеме используется опция «Настроить показ параметров».

Рис. 3.5. Визуализация номера риска на схеме процесса.

Справочная информация из Business Studio: Справочник «Сообщения о несоответствиях» Факты обнаружения несоответствий фиксируются в справочнике "Сообщения о несоответствиях" (Главное меню > СМК > Сообщения о несоответствиях). При этом указывается, на каком объекте обнаружено несоответствие, и кто обнаружил данное несоответствие (источник).

Источником несоответствия может выступать потребитель, субъект или аудит, в рамках которого было обнаружено несоответствие.

Каждое сообщение о несоответствии пользователь может отнести к определенному несоответствию из справочника "Несоответствия", в котором задается классификация несоответствий по видам.

Источником несоответствия может быть Аудит, в результате проведения которого было обнаружено несоответствие.

Субъекты (например, потребители или внешние субъекты), от которых поступило сообщение о несоответствии, также могут выступать в качестве источника несоответствия.

Сообщения о несоответствиях могут быть созданы в Окне свойств объектов справочников "Процессы", "Субъекты", "Объекты деятельности", "Цели", "Показатели","Направления деятельности" и "Стандарты" на вкладке Сообщения о несоответствиях (Окно свойств > вкладка Основные > вкладка Сообщения о несоответствиях).

В Окне свойств объектов этих справочников вкладка Сообщения о несоответствиях по умолчанию не показана. Для вывода ее на показ в Окне свойств объекта нажмите пункт меню Настройка вкладок (Окно свойств > кнопка Действия > Настройка вкладок), установите флажок Показывать в строке с параметром "Сообщения о несоответствиях" и нажмите на кнопку Применить. Для создания сообщения о несоответствии, обнаруженного на объекте, на вкладке Сообщения о несоответствиях нажмите на гиперссылку Новое сообщение.