1. Фиксация проблем в атрибутах при описании процесса В.В. Репин Консультант по управлению, тренер, к.т.н., доцент, Генеральный директор ООО «Владимир Репин Менеджмент», член ABPMP Russian Chapter, автор 6 книг по бизнес-процессам.
При описании процессов бывает необходимо фиксировать проблемы, которые связаны с его выполнением. Это можно делать вне Business Studio – в файлах MS Word или MS Excel. Но данные в этом случае получаются разрозненными и хранятся в разных документах. Рабочей группе, занимающей описанием и анализом проблем процессов, можно предложить универсальное решение – фиксацию проблем процессов прямо в Business Studio в простом и удобном формате.
Для начала создадим новый список в Meta Edit (см. рис. 1). Это будет список проблем, который можно будет заполнять для каждого процесса (для каждой операции процесса). Для каждой проблемы в списке определены два атрибута: «Номер проблемы» и «Описание проблемы». Последний атрибут имеет тип «текст». Если выбрать доп. опцию для возможности редактирования текста в формате rtf, вывод информации в файл MS Excel будет работать некорректно. Если выгружать проблемы в MS Excel не предполагается, что лучше использовать эту опцию. Конечно, кроме указанных двух атрибутов, можно создать любые другие, например:
- дата выявления проблемы;
- предложения по устранению проблемы;
- ответственный;
- тип (разовая задача, мероприятие, проект);
- статус («Ожидает решения», «В работе», «Выполнено»);
- дата решения проблемы.
Рис. 1. Создание нового списка в Meta Edit. Далее для класса «Процессы» создаем новый атрибут типа «Список», используя только что созданный новый список проблем (см. рис. 2).
Рис. 2. Создание нового атрибута для процесса.
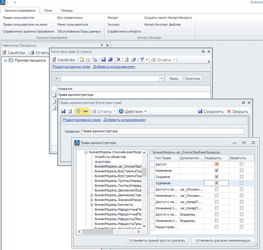
Затем в самом Business Studio в режиме администрирования назначаем права на созданный новый список проблем, как показано на рис. 3. Если это не сделать, то в список проблем процесса невозможно будет добавить новые элементы.
Рис. 3. Далее нужно вывести список на показ в свойствах процесса, как показано на рис. 4.
Для этого открываем свойства процесса, левая вкладка «Основные», вверху «Действия/Настройка вкладок». Нужно поставить галочку напротив строки «Список проблем».
Рис.4. Вывод списка на показ.
Далее просто заполняем проблемы для всех операций процесса, где эти проблемы возникают, как показано на рис. 5.
Рис. 5. Заполнение списка проблем.
После того, как все проблемы зафиксированы (или до этого – при начальной настройке – это все равно) нужно вывести эти проблемы на показ на схему процесса. По правой кнопке от процесса выбираем «Настроить показ параметров». Выбираем «Сноска 2». Далее для атрибута «Параметр для отображения» выбираем созданный нами «Список проблем», а в «Опции списков» выбираем «Описание проблемы».
Рис. 6. Настройка показа параметров.
После того, как проблемы вывелись на схему процесса, можно вручную отформатировать соответствующие сноски. Например, как показано на рис. 7, - изменить цвет на красный и расположить сноски удобным для восприятия образом.
Рис.7. Вывод информации о проблемах на схему процесса.
После определения проблем процесса, как правило, нужно вывести все проблемы по процессу в виде отчета в MS Excel. Для этого можно создать новый отчет через Мастер отчетов, как показано на рис. 8. Отчет включает название процесса без кода, список подпроцессов и для каждого подпроцесса - список проблем процесса с указанием номера.
Рис. 8. Настройка шаблона отчета в MS Excel. После генерации шаблона его можно отформатировать, как показано на рис. 9.
Рис. 9. Форматирование шаблона отчета в MS Excel. Результат работы шаблона отчета показан на рис. 10. При необходимости, форму отчета можно изменить. Так же возможна выгрузка отчета по проблемам в MS Word.
Рис. 10. Выгрузка проблем по процессу в отчет MS Excel.
2. Выбор бизнес-аналитика: Microsoft Office или Business Studio Иван Глебов Бизнес-аналитик, член ABPMP Russia.
Относительно среды моделирования Business Studio очень часто можно услышать, что это “всего лишь, программа для написания регламентов”, и то, что в ней делается, можно сделать с использованием популярных программ Word и Visio. Чтобы объяснить свою личную точку зрения по этому вопросу, я, просто, максимально кратко опишу как выглядела моя деятельность, в качестве бизнес-аналитика до знакомства с Business Studio и после.
Когда я использовал Microsoft Office… 11 лет назад, когда я начал свою деятельность в области бизнес-анализа, то на полноценное моделирование одного бизнес-процесса у меня уходило от 1-го до 3-х месяцев, в зависимости от его сложности. Моделирование бизнес-процесса включало в себя следующие основные этапы:
- предварительное определение границ бизнес-процесса и перечня предполагаемых участников (перечня ролей),
- интервьюирование предполагаемых участников бизнес-процесса,
- определение точного перечня участников (ролей) бизнес-процесса и его границ,
- рисование диаграммы бизнес-процесса в Microsoft Visio,
- написание текстовых нотаций к каждому шагу бизнес-процесса и ко всему бизнес-процессу в Microsoft Word,
- выявление и описание всех используемых в бизнес-процессе объектов деятельности и документов,
- согласование предварительной версии описания бизнес-процесса с его участниками – сбор и учёт замечаний с использованием Microsoft Outlook и проведение собраний-обсуждений,
- утверждение у руководства компании финальной версии описания бизнес-процесса (в бумажной версии этого документа).
После завершения регламентации бизнес-процесса, созданный регламент с высокой степенью вероятности, начинал стремительно устаревать, т.к. жизнь в компании продолжалась – что-то менялось в самой компании, а что-то менялось во внешней среде компании. И так получалось, что регламент бизнес-процесса, после его создания, почти никогда не пересматривался, т.к. очень сложно перепроверять и изменять отдельные регламентирующие документы, если в архиве компании их накопилось уже десятки или сотни.
После моего участия в ряде проектов по регламентации деятельности различных компаний, я принял решение перейти на использование среды моделирования Business Studio. Теперь, когда я использую Business Studio...
Далее, просто, приведу цифры моего текущего проекта, который на данный момент продолжается уже девять месяцев. Здесь надо отметить, что моя работа в этом проекте (в этом моделировании) ещё не завершена, и многое ещё предстоит сделать.
Итак, за девять месяцев формирования единой бизнес-модели компании:
- В раздел “Физические лица” занесены ФИО и контакты около 700 физических лиц.
- В раздел “Субъекты” занесено около 300 должностей (всего около 800 штатных единиц), а для всех подразделений нарисованы организационные диаграммы – это около 100 оргдиаграмм. И, на данный момент, смоделированы оргструктуры подразделений основного производства (цеха, складские службы, служба контроля, служба качества, транспортная служба и др.), а также смоделированы оргструктуры сопутствующих подразделений (управляющая компания, службы центрального офиса и др.).
- В разделе “Процессы” сформировано дерево процессов всей компании с распределением по владельцам бизнес-процессов – это более 350-ти процессов и групп процессов (в нотациях Процедура и IDEF0, соответственно).
- Описано около 20-ти бизнес-процессов разной степени сложности.
- В раздел “Субъекты” занесено около 150-ти выявленных ролей в деятельности компании.
- В разделе “Документы“ зафиксировано около 200-т наименований документов, используемых в деятельности завода (хотя пока детально описаны только несколько десятков этих документов).
- В раздел “Термины” занесено около 170 терминов (т.е. автоматически формируется единый глоссарий предприятия).
- В раздел “Показатели” внесено более 150-ти показателей (KPI) для последующего моделирования Стратегической Карты всего производства.
- В разделе “Программные продукты” моделируется архитектура информационных систем, которые обеспечивают автоматизацию бизнес-процессов компании. Какие-то цифры сейчас здесь привести сложно, но, например, уже определено 15 маршрутов согласования договорных документов в ИС “1С Документооборот”.
- Запущен и поддерживается корпоративный Business Studio Portal на 50 пользователей (это руководители направлений и отделов). Всё согласование бизнес-процессов и других элементов бизнес-модели ведётся только через обмен гиперссылками на на этот портал.
- Все “отчёты” портала, стандартно поставляемые с Business Studio, полностью переделаны под интересы компании.
Например, в отчёте по физлицу можно узнать, какие должности занимает этот сотрудник, какие бизнес-роли и в каких процессах выполняет, за какие показатели (KPI) несёт ответственность. Также, например, в отчёте по подразделению выводится список всех его сотрудников с указанием контактных данных (т.е. автоматически формируется единая телефонно-адресная книга предприятия).
Огромным преимуществом Business Studio является то, что, при необходимости, можно оперативно переключаться с одной задачи по моделированию на другую без потери результатов – вся информация сохраняется в единой бизнес-модели и автоматически публикуется на Business Studio Portal. Но, к сожалению, рамках данной статьи не представляется возможным перечислить весь тот перечень полезной информации, к которой имеет доступ пользователь Business Studio Portal – это будет очень длинное изложение.
Следует отметить, что создание единой бизнес-модели в среде моделирования Business Studio предполагает единое определение одного и того же понятия в пределах всей бизнес-модели. Например, если требуется переименовать или переопределить или отдельный термин, или отдельную роль, или отдельный документ, то это повлечёт за собой автоматическое изменение этой информации по всей бизнес-модели и во всех регламентах, в которых используется изменяемый элемент, что избавляет компанию от проблем с несогласованностью между документами.
Обратите внимание, что всё вышеперечисленное смоделировано только одним бизнес-аналитиком за 9 календарных месяцев с использованием среды моделирования Business Studio, и с привлечением сотрудников компании в качестве экспертов. Просто, попробуйте представить, сколько бы по времени и скольким количеством сотрудников такое же моделирование заняло бы с использованием пакета программ Microsoft Office.
